# 开发中心-统计分析
# 1. 功能介绍
统计分析功能旨在为开发者和企业提供一个强大的数据分析工具,帮助他们从海量数据中提取有价值的洞察,优化用户体验,并推动业务增长。我们的统计分析功能包括以下几个核心模块,每个模块都设计得既直观又功能强大,以满足不同层次的分析需求。
# 2. 名词定义
统计分析功能共包括有如下内容模块,可为用户提供详细且好用的分析能力。
| 名称 | 解释 |
|---|---|
| 数据看板 | 数据看板是统计分析功能的核心,它提供了一个直观的界面,让用户能够快速了解小程序的关键性能指标。通过数据看板,用户可以查看实时数据、历史趋势、用户行为分析等信息。数据看板通常包括图表、数字仪表盘和关键指标卡,以图形化的方式展示数据,帮助用户做出基于数据的决策。 |
| 页面数据 | 页面数据统计模块专注于跟踪和分析用户在小程序各个页面的行为。它记录了页面的访问量、停留时间、跳出率等关键指标,帮助开发者了解哪些页面最受欢迎,用户在每个页面上花费的时间,以及用户离开页面的频率。这些数据对于优化页面布局和提高用户体验至关重要(该功能属于高级版统计分析功能)。 |
| 性能数据 | 性能数据统计模块监控小程序的加载时间、响应速度和其他性能相关的指标。通过这些数据,开发者可以识别性能瓶颈,优化代码和资源,从而提高小程序的整体性能和用户体验(该功能属于高级版统计分析功能)。 |
| 事件统计 | 事件统计模块允许开发者跟踪用户在小程序内触发的特定事件,如按钮点击、表单提交等。通过分析这些事件的发生频率和相关用户行为,开发者可以更好地理解用户的需求和偏好,进而优化功能设计和提高用户参与度(该功能属于高级版统计分析功能。 |
| 漏斗分析 | 漏斗分析模块专注于转化路径的分析,它帮助开发者了解用户从进入小程序到完成特定目标(如购买、注册)的转化过程。通过分析转化漏斗的各个阶段,开发者可以识别用户流失的环节,采取相应措施提高转化率(该功能属于高级版统计分析功能)。 |
| JS 分析 | JS分析模块专注于监控小程序中的JavaScript代码执行情况。它可以帮助开发者识别脚本错误、性能问题和资源加载问题,从而优化代码和提高小程序的稳定性和响应速度(该功能属于高级版统计分析功能)。 |
| 实时日志 | 实时日志模块提供了一个实时监控小程序运行状态的窗口。开发者可以通过这个模块查看用户的操作日志、系统错误和其他关键事件,以便快速响应和解决可能出现的问题。实时日志对于快速定位和修复问题至关重要(该功能属于高级版统计分析功能)。 |
# 3. 使用说明
# 3.1 数据看板
数据看板模块为用户提供了一个集中展示关键性能指标(KPIs)的界面。页面中可看到所有小程序汇总或按照小程序与时间筛选的核心数据。

核心数据分别包括有:
- 访问次数:小程序在过去一段时间的总访问次数;
- 访问时长(秒):用户平均每次访问小程序的时长;
- 活跃设备:过去一段时间的活跃用户数量;
- 新增设备:过去一段时间的新增用户数量;
- 用户来源(应用):访问来源数据(不同应用的引流);
- 用户来源(地域):地域来源(省份、城市等)。
在数据看板页面中,还可以点击顶部的切换选项卡,查看基于不同小程序的设备数据信息。

设备数据分别包括有:
- 设备留存:过去一段时间的设备留存率,可按不同时间段(如1日留存、7日留存、30日留存)进行统计;
- 累计设备:过去一段时间的累计设备数量总和;
- 操作系统:操作系统(iOS、Android等);
- 分辨率类型:屏幕分辨率(手机、平板等);
- 设备型号:运行小程序的手机设备型号;
- 小程序 SDK 版本:小程序 SDK 的版本统计信息;
- 小程序基础库版本:小程序 SDK 的基础库版本统计信息。
点击统计分析数据右上角的卡片详情,可看到按照日期分布的数据详情信息。
# 3.2 页面数据
页面数据是小程序日常分析中,最为重要的基础概念。页面数据中的相关统计指标,均基于“页面路径”级别(Path级别),如需统计“参数”级别(Query级别)的页面访问数据,可将相关数据上报后,使用事件统计功能进行对应的统计处理。

在页面数据统计中,开发者可按照不同小程序或按照小程序与时间筛选的页面统计数据,具体包括有:
- 入口页统计:统计时间内,用户进入小程序访问的第一个页面次数,从高到低排序;
- 停留页统计:统计时间内,用户进入小程序停留时间从高到低数,从高到低排序;
- 离开页统计:统计时间内,用户访问的最后一个页面次数,从高到低排序;
- 页面访问次数:统计时间内,所有页面被访问的总次数,从高到低排序;
- 设备平均页面访问次数:统计时间内,平均每个用户访问的页面数,从高到低排序;
- 退出率:统计时间内,用户从某个页面离开小程序的比例,从高到低排序。
点击统计分析数据右上角的卡片详情,可看到按照日期分布的数据详情信息。
# 3.3 性能数据
性能数据用于提供官方统计的各项性能数据,包含启动、网络、运行、体验等多个维度的小程序性能统计指标,以及综合性的性能评估报告。

在性能数据页面中,开发者可按照不同小程序或按照小程序与时间筛选的页面统计数据,具体包括有:
- 崩溃率:小程序运行过程中崩溃的次数与访问次数的比例;
- 卡顿率:小程序运行过程中出现卡顿的次数与访问次数的比例;
- 冷启动平均加载时间(毫秒):小程序冷启动平均加载时间从启动到首次页面渲染完成所需的时间(毫秒);
- 热启动平均加载时间(毫秒):小程序热启动从启动到首次页面渲染完成所需的时间(毫秒);
- 平均页面加载时间:小程序所有页面加载的平均时间。
点击统计分析数据右上角的卡片详情,可看到按照日期分布的数据详情信息。
# 3.4 事件统计
事件分析,是指基于事件的指标统计、属性分组、条件筛选等功能的查询分析。在事件分析功能中,用户可根据产品特性合理配置追踪事件和属性,可以激发出事件分析的强大潜能,回答关于变化趋势、维度对比的各种细分问题。

点击页面右上角的新增按钮,分别在下拉框中选择事件与要分析的单个或多个指标,所有事件都可以分析如下指标:
- 总次数: 在选定时间范围内,该事件触发的次数。
- 设备数: 在选定时间范围内,触发该事件的独立设备数。
- 设备均次数: 在选定时间范围内,独立设备触发该事件的平均次数。

创建完毕后,点击表格中的“查看数据”即可浏览该条分析按天整理的各指标信息内容。
除 FinClip 默认提供的相关缺省事件外,小程序开发者可在代码中自行定义相关事件,并基于其进行进一步分析工作。
# 事件与属性(自定义上报)
FinClip 小程序统计功能支持用户按照自身实际业务需求,在小程序中上报对应的事件与属性。以满足更加灵活的数据统计需求。一个事件可以由单个或多个属性组成,我们需要分别录入组成属性的“属性 ID”,“属性名称”与“属性类型”,随后再录入事件以及配置事件属性。

请注意
- 已经上报的事件id或者已经创建的事件id是无法进行修改的,因为事件id是作为事件系统里的唯一标识,如果当前事件id无法满足需求,建议重新创建事件id进行数据上报;
- 自定义事件已经关联的属性如果修改关联关系后,仅会影响该事件在事件分析中属性筛选下的数据统计功能,按照需求修改即可;
- 属性名大小写敏感,如果已经存在小写属性就不可以再上报大写属性(比如数据中已经有abc属性,就不能再上报ABC、Abc等属性名),同一个属性在不同的事件中,必须保持一致的定义和类型,否则数据会校验失败不入库; 属性值的类型会在第一次数据上报时确定,如果后续更改该属性值的类型,会进行类型强转,如果成功则数据入库,如果失败该条数据会被抛弃;
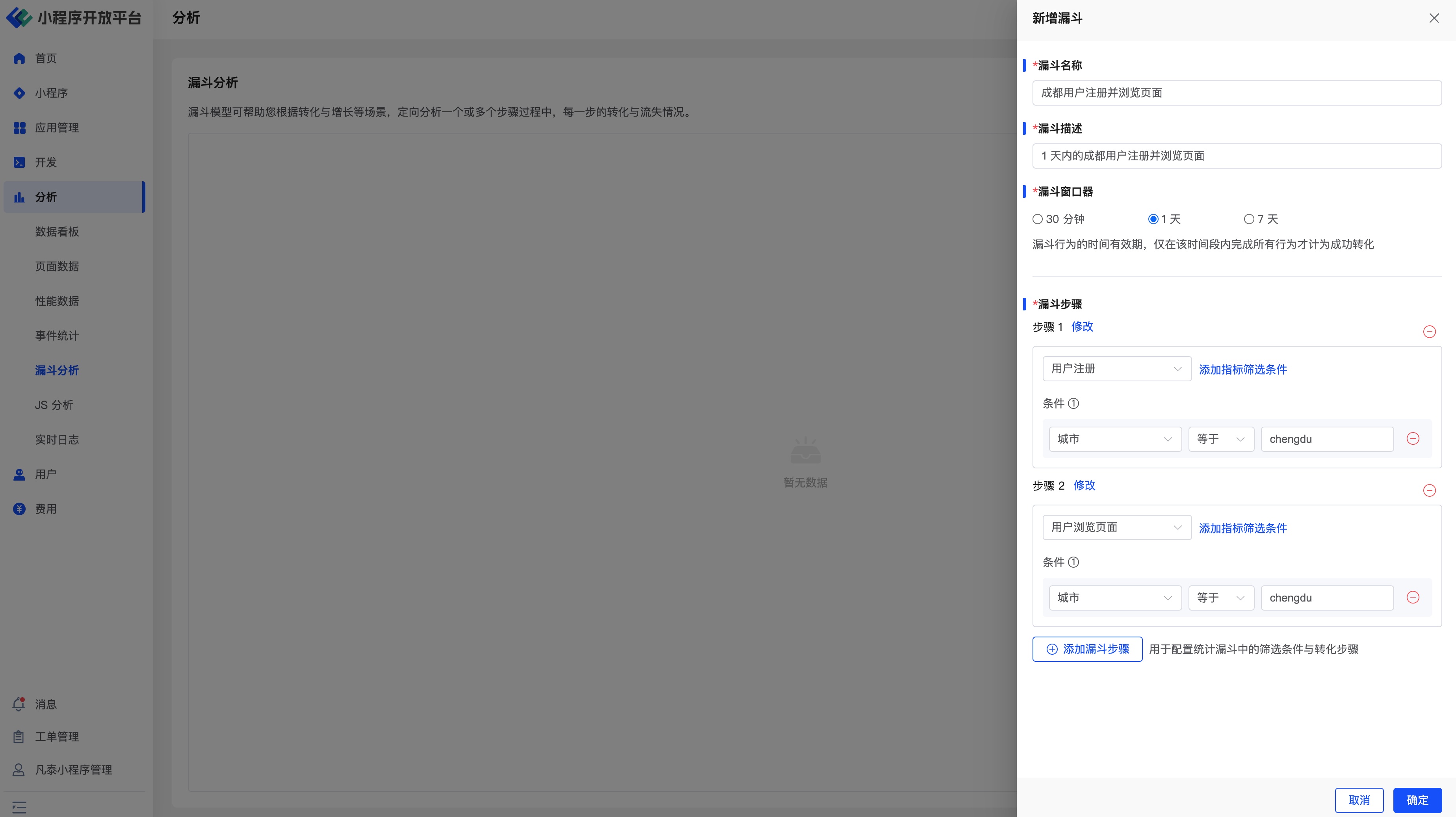
# 3.5 漏斗分析
漏斗模型主要用于分析一个多步骤过程中每一步的转化与流失情况。

在漏斗分析功能中,有一些基本概念需要先行了解:
- 步骤:由一个 元事件/虚拟事件 加一个或者多个筛选条件组成,表示一个转化流程中的一个关键性的步骤。
- 时间范围:在界面上选择的时间范围,是指漏斗的第一个步骤发生的时间范围。
- 窗口期:用户完成漏斗的时间限制,即只有在这个时间范围内,用户从第一个步骤,行进到最后一个步骤,才能被视为一次成功的转化。
漏斗模型主要用于分析一个多步骤过程中每一步的转化与流失情况。

如上图所示,我们可以分别配置对应的事件,并按照对应的筛选效果完成诸如“成都用户在 1 天内完成注册并浏览页面”的统计漏斗。随后将对应的漏斗配置为对应的分析即可。
判断用户流失
假设一个漏斗中包含了 A、B、C、D、E 五个步骤,选择的时间范围是 2023 年 1 月 1 日到 2023 年 1 月 3 日,窗口期是 1 天,那么,如果用户在2023年1月1日到2023年1月3日触发了步骤 A,并且在步骤 A 发生的 1 天内,依顺序依次触发了 B、C、D、E,则视作该用户完成了一次成功的漏斗转化。
在这个过程中,如果穿插了一些其它的步骤或者行为,例如在满足时间限制的情况下,用户的行为顺序是 A > X > B > X > C > D > X > E,X 代表任意一个事件,则该用户依然视作完成了一次成功的漏斗转化。
如果该用户在这个时间限制范围内,依次触发了 A > B > C > E,则该用户没有完成该漏斗的转化,并且会被记作步骤 C 的流失用户。
# 3.6 JS 分析
提供官方统计的各类JS异常错误,便于定位错误内容,及时修复故障、优化体验。

点击页面右侧的详情按钮,可看到详细的错误信息,错误堆栈信息,以及在小程序中捕获到的详细次数及用户设备信息。

# 3.7 实时日志
通过在线打印日志后,可在实时日志查看已上报的日志信息,高效快捷地排查小程序漏洞、定位问题。

开发者可通过设置对应的小程序、设备 ID及对应的时间段等筛选条件查询指定用户的日志信息。
# 4. 环境说明
| 社区版 | SaaS 版 | 企业版(年付费或一次性买断) | |
|---|---|---|---|
| 统计分析 | ❌ | ✅ | ✅ |
| 统计分析(高级) | ❌ | ✅ |